![Stop SMS Uni Boot x64 (UEFI) (Win 10) v.6.02.28 [Ru/En] Stop SMS Uni Boot x64 (UEFI) (Win 10) v.6.02.28 [Ru/En]](https://kazachya.net/uploads/posts/2016-02/1456649878_fufewsnsx835bqb.jpeg)
Stop SMS Uni Boot x64 (UEFI) Загрузочный образ CD/USB , основанный на Windows 10 PE x64. Сборка имеет достаточное количество программ для работы с разделами HDD, восстановления системы, создания настроенного образа системы и для решения других проблем. Включает в состав комплекс для восстановления системы после блокировки SMS баннером.
Состав x64 программ:
= Gimagex (графическая оболочка для ImageX)
= Восстановление Windows 10 (только х64)
= Acronis® True Image™ 2016
= Acronis® Disk Director™ 12
= Acronis® Recovery Expert
= Total Commander
= Anti SMS
= 78Setup
= CPU-Z
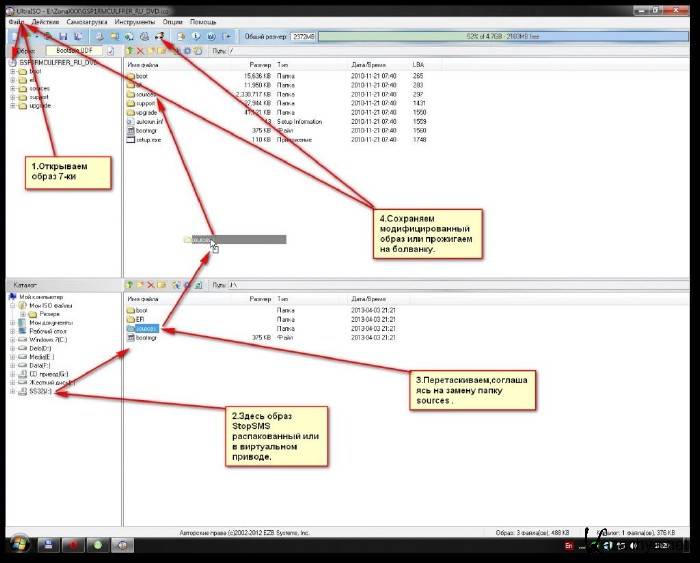
Установка в образ:
Действия одинаковы для 7, 8.1, 10!
Контрольные суммы:
CRC32: DE821DE7
MD5: A408CA03879567D247241F19BB91B81A
SHA-1: D092D97E6F0D6008279E17FDBFA60184DDEAD32F
Версия программы: v.6.02.28
Язык интерфейса: Русский и английский
Автор: Core-2
Лечение: не требуется
Системные требования:
* Процессор: 1 гигагерц (ГГц) или больше.
* ОЗУ: От 1 гигабайт
Размер: 373 Mb
Скачать Stop SMS Uni Boot x64 (UEFI) (Win 10) v.6.02.28 [Ru/En]
Для просмотра скрытого текста необходимо зарегистрироваться или войти на сайт.

Stop SMS Uni Boot x64 (UEFI) (Win 10) v.6.02.28 [Ru/En]
![Stop SMS Uni Boot x64 (UEFI) (Win 10) v.6.02.28 [Ru/En] Stop SMS Uni Boot x64 (UEFI) (Win 10) v.6.02.28 [Ru/En]](https://kazachya.net/uploads/posts/2016-02/1456649880_rzuzdduvmmgk9bi.jpeg)
![Stop SMS Uni Boot x64 (UEFI) (Win 10) v.6.02.28 [Ru/En] Stop SMS Uni Boot x64 (UEFI) (Win 10) v.6.02.28 [Ru/En]](https://kazachya.net/uploads/posts/2016-02/1456649863_aw7kvpj51fvwrxz.jpeg)